网易七鱼
网易定位
网易云信
申请试用
首页
产品
全渠道获客
微信名片
微信小站
智能表单
广告对接
裂变工具
多触点沟通
企业微信
云呼叫
云短信
线下拜访
私域互动转化
内容素材包
客户雷达
互动指数
任务SOP
客户关系管理
CRM组件
智能标签
客户流转
数据分析
解决方案
企业微信解决方案
新电销解决方案
价格
新闻动态
关于我们
联系我们
申请试用
产品更新·WEB素材库、云呼叫、异步执行功能升级
网易互客
2021-08-31
本文转载自公众号:
网易互客
,作者:admin
互客小课堂 022
销售素材库上线
想要统一管理不同业务部门的材料?想要按照不同活动/不同产品把材料整理在一起?原来我们和大部分CRM产品一样,把内容素材按照文章、文件、海报划分,缺乏对客户使用场景的洞察,客户要找一个产品的资料得横跨3个tab。最终,根据客户的反馈,我们将内容素材按照客户使用场景做整合,希望给客户带来更好的整理和使用体验。
互客正式上线销售素材库,整合文章、文件、海报,未来还将升级常用素材推送、素材库的权限管理、素材批量上传等功能,敬请期待。
互客素材库支持创建5级文件夹,每级文件夹下可容纳的内容素材数量无限制
。
需要查看关于某业务、某产品的内容可找到对应文件夹熟悉了解。想找到特定文件,可直接按照文件名称搜索。
创建文章、文件或海报时,都可选择所属文件夹。支持一份文件展示在多个文件夹中。
在列表页,支持同时移动多个文件/文件夹到新位置,或者批量删除。
此处的删除含义为将该文件从对应的文件夹移除,在其他文件夹中依然可见。
快捷外呼设置
为了让大家更方便设置个人的外呼偏好,我们在右下角的【打电话】入口中,增加了快捷设置入口。
点击后,你可以快捷切换呼出方式,呼出号码,接听方式哦。
同时,我们增加了“
自动切换号码
”的功能,如果你有多个呼出号码,系统会在你每次外呼后,自动切换使用下一个外呼号码,这样可以降低被封号的风险哦~
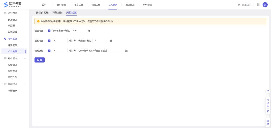
呼叫风控策略
为了降低号码被封的概率,我们增加了外呼的风控规则设置(仅云呼或话机呼出生效哦)
超量呼出:每天呼出量不超过X通电话
超频呼出:X分钟内,呼出量不超过X通电话
短时通话:X分钟内,时长低于15秒的呼出量不超过X通电话
异步执行中心
我们有时候会遇到一些需要长时间等待的异步执行任务,比如:批量导入或导出大量客户。为了让我们在等待这些任务执行时,不影响其他操作,我们增加了“执行中心”模块。
我们已把
导入客户+导出客户
这两个事件接入了执行中心,未来会陆续把互客内的所有异步执行事件都接入执行中心,方便大家的操作。
功能入口
在系统的右下角,可以找到“执行中心”的入口。当有异步任务产生时,这里会有tips提示。入口右上角的数字,代表有几个任务在执行哦。
点击入口,可以查看正在执行任务的进度,以及已完成任务的结果,下载excel。
立即领取免费试用机会,打造你的销冠团队吧
申请试用
×
如果您在寻找一个共赢平台,填写一下信息,我们将尽快联系您。
姓 名
联系电话
公司名称
验证码:
提交申请
取消
提交需求
姓名
电话
提交
刘经理:13682565128
扫描二维码